Pometrix accelerates intelligent document processing by Azure AI Foundry
Pometrix, an intelligent document processing platform, partnered with the Microsoft AI Co-Innovation Lab in Montevideo to simplify and streamline document labeling and new customer onboarding—processes that had been slowing Pometrix’s team due to their complexity and reliance on manual work. Co-developing a multi-agent intelligent automation system powered by Azure AI Foundry, Pometrix was able to drastically reduced adoption time, removed integration friction points, and scaled the AI’s ability to interpret documents with the judgment of a human expert.
Customer Name: Pometrix (RPAMaker Llc)
Customer industry: IT services
Technologies:
Azure AI Foundry
"Working with the Microsoft AI Co-Innovation Lab was a milestone for Pometrix. Their expertise helped us accelerate development, scale our platform, and transfer critical knowledge to our team. The collaboration not only improved our product but also enabled us to deliver greater value to our customers."
- Andrés Baston, Co-Founder, Pometrix
Co-Innovation Challenge
Pometrix, a startup specializing in intelligent document processing, helps organizations manage their operational documents—invoices, purchase orders, bills of lading, and other critical business files—with AI solutions that reproduce human judgment and enrich information with business context.
The company was facing inefficiencies like manual document labeling, slowed customer onboarding, and issues with accuracy and scalability of their platform. Pometrix’s teams had to bridge these gaps by spending hours on repetitive, low-value tasks, which not only affected internal efficiency but also caused delays that impacted customer satisfaction.
As a technology innovator committed to delivering high-performance AI-driven solutions, Pometrix knew a change was needed. Two critical limitations were at the center of the problem:
Manual document labeling: training and validating extraction models required human intervention, reducing accuracy and slowing scalability.
Complex customer onboarding: manually configuring document types, formats, and integrations created friction and delayed time-to-value.
To overcome these limitations and accelerate product development, Pometrix partnered with the Microsoft AI Co-Innovation Lab in Montevideo to address these challenges and evolve its platform into a more intelligent and scalable solution, powered by Azure AI Foundry.
In the Lab
Pometrix and the Lab co-developed a multi-agentic intelligent automation system that transformed customer onboarding and document processing with precision and scalability.
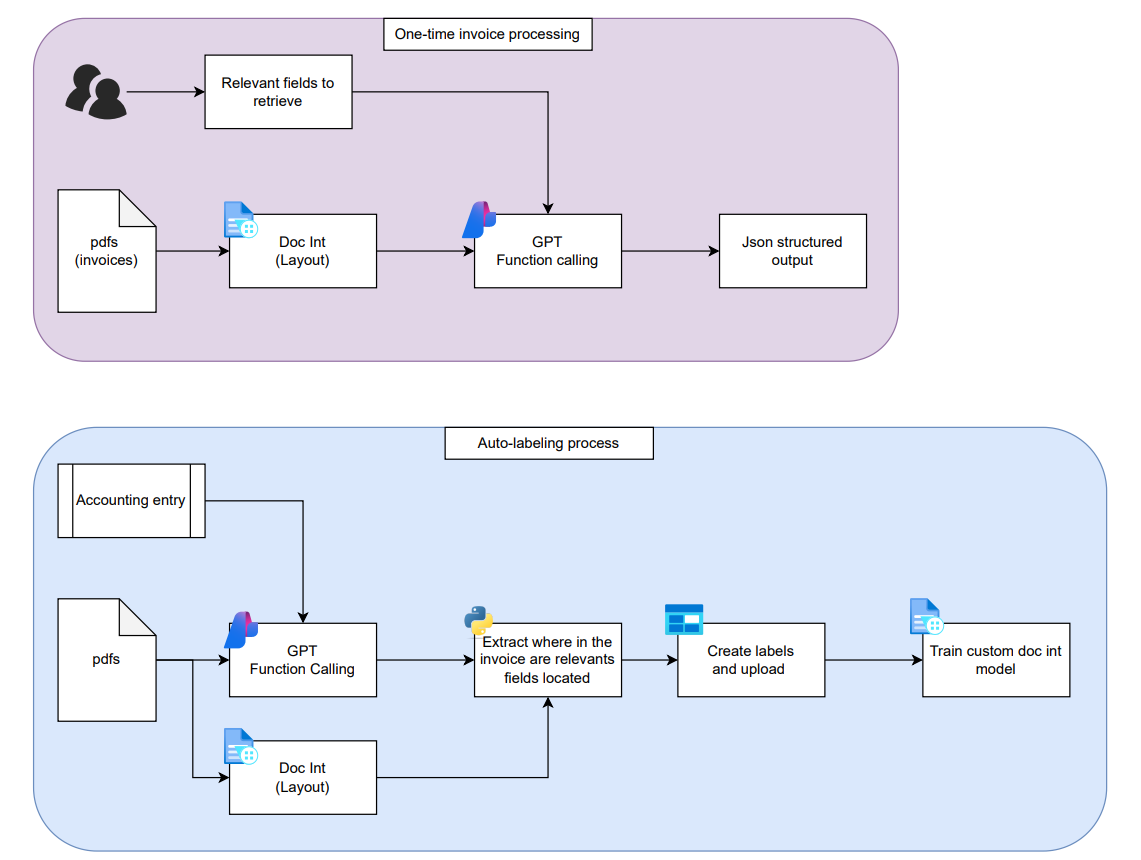
The most critical solution components are a document processing pipeline that automatically extracts and validates fields from documents using Azure OpenAI Service, an auto-labeling system that reduces onboarding time and simplifies model retraining, and a multi-agent chatbot system.
Invoice processing workflow (top) and auto-labeling system (bottom)
This solution relies on multiple agents, today’s best practice for dynamic and multi-faceted workflows where different agents handle narrow task scopes, improving performance and accuracy.
The multi-agent chatbot guides users through onboarding and document processing, relying on a supervisor-agent architecture where one orchestrating agent manages the conversation between clients and the data and three sub-agents handle more specific tasks related to the onboarding workflow.
Multi-agent supervisor architecture
This system interacts directly with clients to understand their needs and automatically generates the required configurations, replacing error-prone, manual processes with a streamlined onboarding process.
This solution not only streamlines operations—it also makes these platforms accessible to non-technical users. For example, the self-labeling system allows users to teach the platform what information is relevant and how to interpret it, without requiring technical expertise.
The multi-agent solution enables any user, even without a technical background, to configure documents and business rules in minutes instead of days. Finally, the architecture built by Pometrix and the Lab team learns, adapts, and generalizes operational knowledge across different clients, document types, and business rules.
With the intelligent automation system in place, RPA Maker can accelerate product development and refocus their workforce on higher-value tasks.
Solution Impact
Thanks to the collaboration with the Microsoft AI Co-Innovation Lab in Montevideo, Pometrix created a solution that not only processes documents, but also interprets them, understands their purpose, and acts with the judgment of a human expert.
The Pometrix team and Microsoft AI Co-Innovation Lab team in our Montevideo lab.
These advances in Pometrix’s AI platform solutions are already delivering results across industries:
Business services: the platform interprets invoices and analyzes them in context with purchase orders or other business documents, integrating with the corresponding ERP and reducing review times.
Logistics and transportation: the system understands documents such as bills of lading (BLs), packing lists, and invoices in context, integrating with the corresponding ERP or WMS and eliminating the need for human validation.
With these capabilities, Pometrix becomes a living system that learns with every interaction, captures operational knowledge, and evolves with user input, reducing Pometrix’s operations cost, and accelerating value across industries.
Join Microsoft AI
Co-Innovation Labs today!
Apply now to get the opportunity to co-engineer your solutions with
Microsoft Technology Experts.